Hot Site
Criação do Hotsite
1- Para realizar a criação adicione um novo hotsite na aba “Hot Sites” clicando com o botão direito e selecionando “Incluir”.

2- Preencha todas as configurações necessárias.
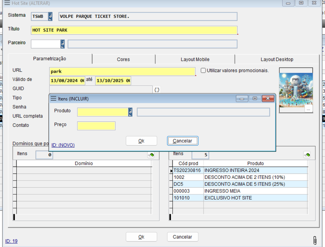
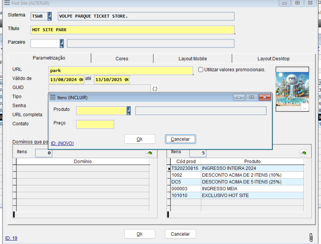
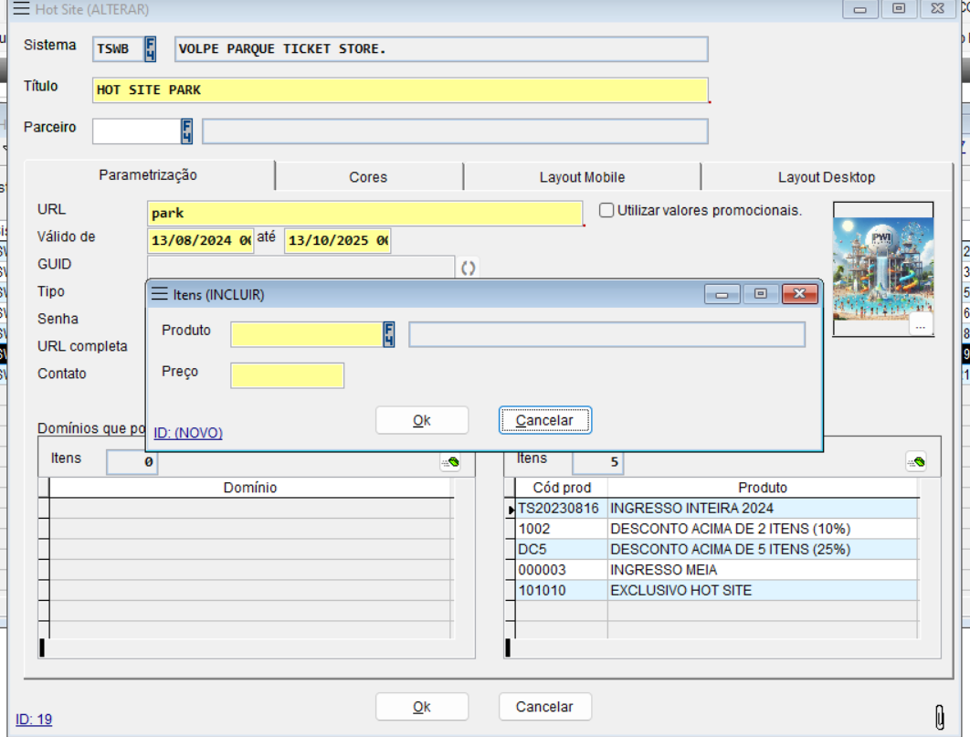
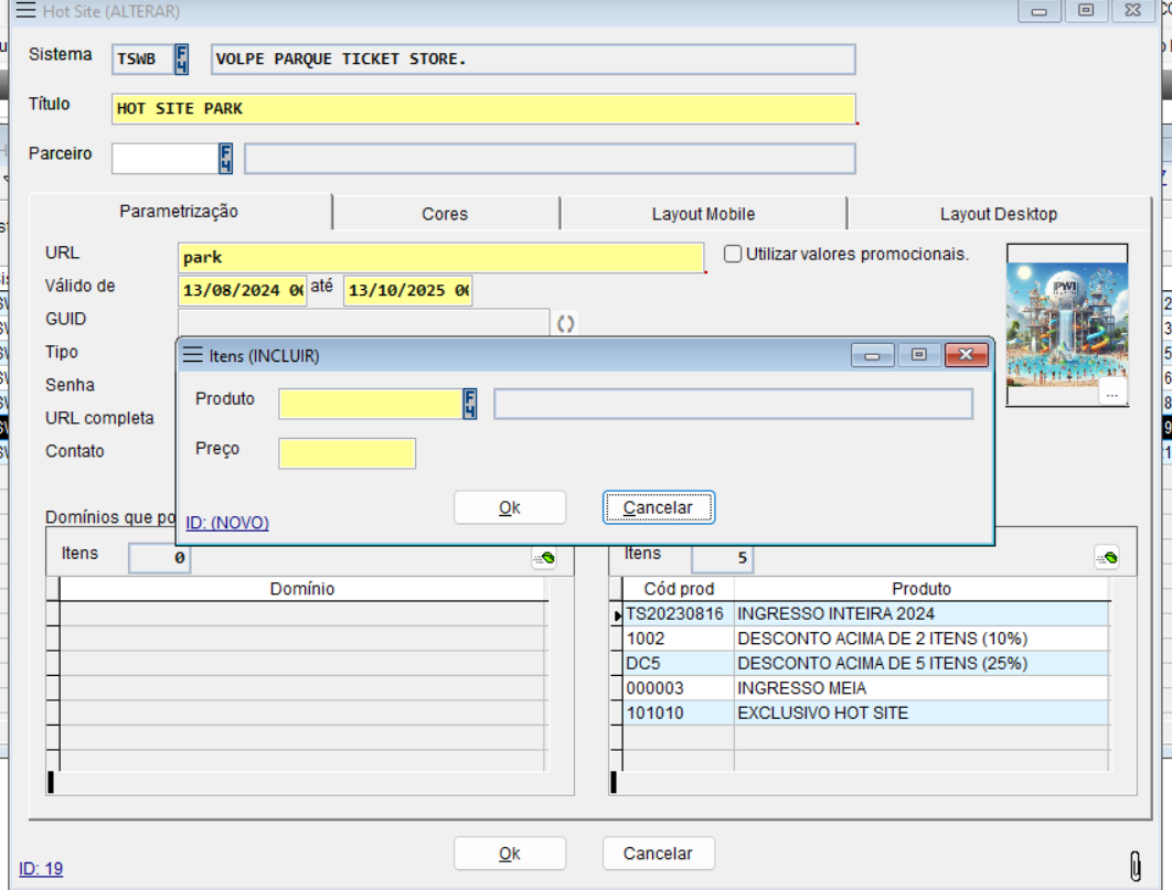
Na aba “Disponível para Produtos”, clique com o botão direito, selecione “Incluir” e escolha os produtos que deseja disponibilizar no hotsite.


Para que o ingresso esteja disponível no hotsite, a configuração nos canais de venda no cadastro do ingresso deve incluir o hotsite.

Importante se atentar a todas configurações dos ingressos, para saber mais acesse:
3- Nas outras abas, configure as cores e o layout do hotsite conforme desejado:

