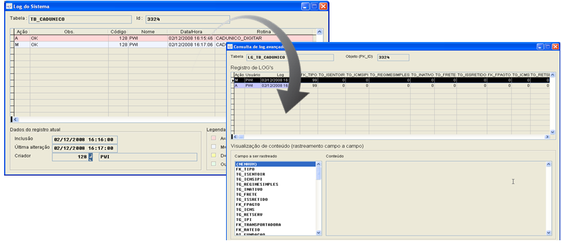
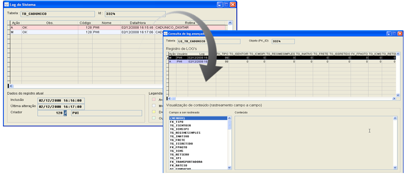
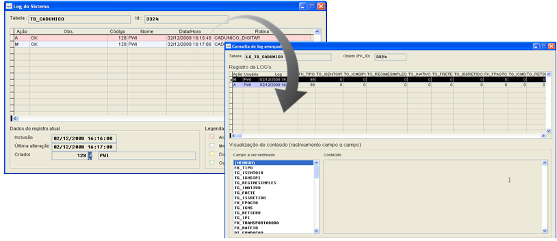
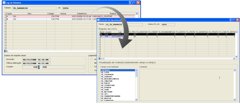
17. Log detalhado
Acesse a guia Ferramentas > coluna > Auditoria > tela > Log Detalhado;
Permite que seja ativado um histórico detalhado das alterações realizadas em determinada telas do sistema. Ou seja, é possível verificar todas as alterações realizadas em um determinado campo desde a sua criação.
A criação do log detalhado só deve ser realizada para as tabelas mais importantes, pois uma vez que todo o histórico será armazenado, ocupará mais espaço no banco de dados.

Na auditoria das telas com “log detalhado” o botão abaixo é habilitado:

