Tabelas de Preços

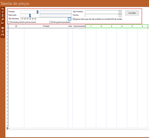
A tela “Tabelas de preços” nos dá a opção de alterar os preços das tabelas criadas na tela “Tip os de preços”. É por essa tela que informamos o preço de cada tabela, de acordo com o produto.
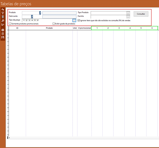
É através da tela “Tabelas de preços” onde passamos o preço de cada tabela, nessa tela podemos filtrar os itens que queremos alterar selecionando pelo produto, tipo de produto, família, fabricante e tipo de preço que é onde selecionamos as tabelas que iremos alterar:

Ao realizar essa mudança, podemos ver o impacto da alteração dentro do produto:

Com isso, finalizamos a etapa de configurar os preços dos produtos em massa, através da tela “Tabela de preços”.